Construct the Simulation Model
 Subtask Description: 
      Construct simulation model by linking up the ESE models 
 Action points of the implementation: 
      The environmental, social, and economic sections of the model need to be finalized and brought together into system based model before it can be used to inform stakeholders and decision-makers. 
Result: Linked simulation model comprising of ESE component models joined together as a system model.
 Area: 
      Venice Lagoon, Italy
 Policy Issue: 
      Sustainable management of the clam Tapes philippinarum.
 Human Activities: 
      Industrial and urban activities, maritime transport, tourism, agriculture, clam fishing.
 General Information: 
      One of the most important economic activities in the lagoon is fishing for clams, which accounts for 60% of national production. The sustainability of the sector is currently uncertain: over-fishing, ‘fishing down the food-web’, sediment re-suspension, damage to benthos and habitat destruction are some of the recurrent problems. These days the fishery activity is allowed only within restricted areas of the lagoon, the management of which is given to fishermen cooperatives in order to preserve their productivity by encouraging the fishermen to take care of the water basins assigned to them. However, there are social problems related to the competition for the seed from natural nurseries, and the competition for the more productive water basins. The main stakeholder concerns are connected to social conflicts, the profitability risks, the quality of the product and the environmental status of the system.
Example of Implementation:
        
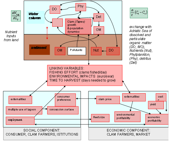
The Venice Lagoon (SSA15) ESE model simulates the dynamics of lagoon biogeochemistry, clam growth, harvesting and impacts.
Clam production depends on environmental conditions (nutrient loadings, nutrient exchange with the sea, local dynamics) as well as ecological conditions affecting the organisms; it also depends on social constrains such as the surface of lagoon devoted to clam growth (defined by institutions and consumer preference and demand) and on market constrains such as costs, prices and profitability. Clam production induces an environmental impact on the lagoon that enters as a feedback on the economic component, where it is used to compute externalities that affect the profit, and as a feedback on the social component, where it is assumed to be used by institutions for area planning.
The model can be used to simulate alternative management scenarios which will allow policy- makers, control authorities and clam farmers themselves to evaluate aspects such as the sustainability and health impacts (in terms of organic pollutants of different aquaculture concession proposals).
Contact: Simona Dalla Riva, dallariva@corila.it
![[Logo] : Coastal-SAF.eu](/images/logo.png)